17 de fevereiro de 20263 min de leitura

Integração de Agentes em Logic Apps com SAP - Parte 1: Infraestrutura

Emmanuel Abram Profeta

Azure

Banner - Integração de Agentes em Logic Apps com SAP - Parte 1: Infraestrutura

Esta série de duas partes apresenta uma implementação end-to-end no Azure Logic Apps que integra o SAP built-in connector com um pipeline de validação e análise assistido por AI. Nosso foco aqui não é apenas a conectividade básica, mas a criação de uma arquitetura robusta que gere resultados acionáveis a partir de fluxos de dados complexos.

1. Introdução

Visão Geral do Cenário

O cenário é comum em ambientes corporativos que dependem de SAP: um Logic App processa documentos CSV, envia para o SAP e recebe um documento estruturado com análises (tendências de mercado, predições e recomendações). O dado transita entre SAP e Logic Apps via RFCs, garantindo que o processamento só ocorra após a validação de regras de negócio.

Figure: Input CSV data and corresponding rules

Figure: Outputs - Analysis of trends and predictions, validation summary and IDoc information.

O que este artigo aborda

Focamos na engenharia necessária para um pipeline de alta disponibilidade:

  • Invocação de SAP RFCs e callbacks de workflows via SAP.
  • Uso do trigger do SAP built-in connector.
  • Manipulação de IDocs e retorno estruturado de exceções.
  • Padrões de Data Manipulation (XPath, JavaScript inline).

Figure: Overall implementation.

2. Workflow de Origem

Este é o pipeline "sender": lê arquivos CSV do Azure Blob Storage, converte para o formato XML esperado pelo RFC via JS/XPath e gerencia o fluxo de sucesso/erro.

Figure: End‑to‑end sender pipeline

O design foca na estabilidade: o contrato de transporte CSV permanece estável e a resposta do RFC serve como source of truth.

3. Suporte ao SAP

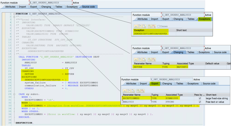
O SAP/Logic Apps boundary é modelado usando a estrutura ZTY_CSV_LINE (CHAR2048), isolando o SAP do schema do arquivo. A comunicação entre SAP e Azure é via SM59 (Registered Server Program), onde o Program ID e o SAP Gateway fazem a ponte.

Figure: ABAP interface and error propagation for Z_GET_ORDERS_ANALYSIS.

4. Workflow de Destino

O workflow de destino é um pipeline estagiado: guarda, normaliza, valida (com o agente) e ramifica entre tratamento operacional e análise.

Figure: Destination workflow with staged validation, optional IDoc remediation, and an SAP response .

5. Tratamento de Exceções

Tratar erros no conector como "ruído" é um erro comum. Aqui, adotamos três estratégias:

  1. Default Exception: O caminho mais simples usando SENDEXCEPTIONTOSAPSERVER.
  2. Named Exception: Maior controle de roteamento via ABAP.
  3. Message Class Exception: Integração nativa com o catálogo T100 do SAP.

6. Tratamento de Respostas

O fluxo é consolidado em uma variável única no Logic App que decide o sucesso ou falha com base no response, garantindo que o SAP receba um retorno determinístico.

Figure: Response/exception flow

7. Workflow de Destino #2: Persistência de IDocs

Opcionalmente, o sistema pode persistir linhas rejeitadas como IDocs para reprocessamento futuro, provendo rastreabilidade via ET_DOCNUMS.

Figure: Zoomed remediation branch

8. Considerações Finais

Estabelecemos uma base sólida. Na parte 2, aprofundaremos na camada de IA, gestão de estado e refinamento do prompt do agente.


Artigo originalmente publicado em Azure Updates - Latest from Azure Charts.

Gostou? Compartilhe:
Precisa de ajuda?Fale com nossos especialistas 👋
Avatar Walcew - Headset